Machine learning is evolving rapidly, with deep learning, reinforcement learning, and transfer learning pushing boundaries. These techniques enable AI to tackle complex tasks like image recognition and natural language processing with impressive results.
Automated ML and edge computing are making AI more accessible and efficient. Meanwhile, emerging fields like quantum machine learning and neuromorphic computing hint at future breakthroughs that could revolutionize how we approach complex problems.
Advanced Learning Techniques
Deep Learning Architectures and Applications
- Deep learning leverages artificial neural networks with multiple layers to learn hierarchical representations of data
- Convolutional Neural Networks (CNNs) excel at processing grid-like data structures (images)
- Recurrent Neural Networks (RNNs) and Long Short-Term Memory (LSTM) networks effectively handle sequential data (natural language, time series)
- Generative Adversarial Networks (GANs) consist of generator and discriminator networks that compete to generate realistic data samples
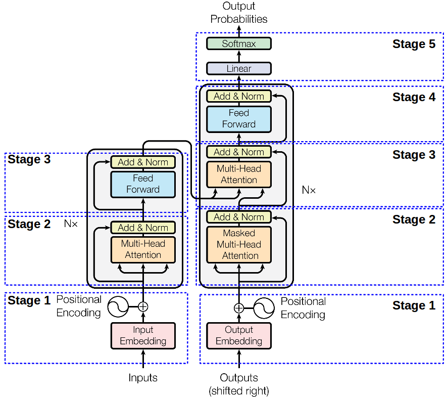
- Transformers have revolutionized natural language processing tasks (language translation, text generation) with attention mechanisms
Reinforcement and Transfer Learning Approaches
- Reinforcement learning enables agents to learn optimal actions through trial-and-error interactions with an environment
- Agents receive rewards or penalties based on their actions and aim to maximize cumulative rewards over time
- Transfer learning leverages knowledge gained from solving one task to improve performance on related tasks
- Pre-trained models (ImageNet for computer vision, BERT for NLP) serve as powerful starting points for transfer learning
- Fine-tuning pre-trained models on target tasks with smaller datasets can yield significant performance gains

Federated Learning for Decentralized Data
- Federated learning allows training models on decentralized data without the need for centralized data storage
- Multiple clients (mobile devices, institutions) collaboratively train a global model while keeping their data locally
- Each client trains a local model on their own data and shares only the model updates with a central server
- The server aggregates the updates to update the global model, preserving data privacy and reducing communication costs
- Federated learning enables learning from diverse data sources (healthcare institutions) while maintaining data confidentiality
Automated and Specialized ML

AutoML and Quantum Machine Learning
- AutoML automates the process of designing and optimizing machine learning pipelines
- It includes techniques for automated feature engineering, model selection, hyperparameter tuning, and architecture search
- AutoML frameworks (Google Cloud AutoML, H2O AutoML) make ML more accessible to non-experts and accelerate model development
- Quantum machine learning explores the intersection of quantum computing and machine learning
- Quantum algorithms (quantum support vector machines, quantum neural networks) leverage quantum properties for efficient learning
- Quantum-enhanced machine learning has the potential to tackle complex problems (drug discovery, optimization) with reduced computational complexity
Edge AI and Neuromorphic Computing
- Edge AI involves deploying machine learning models on resource-constrained devices (smartphones, IoT sensors) for real-time inference
- It enables low-latency, privacy-preserving, and offline processing of data at the edge of the network
- Techniques like model compression, quantization, and pruning are used to optimize models for edge devices
- Neuromorphic computing aims to emulate the structure and function of biological neural networks in hardware
- It leverages analog or digital circuits that mimic the behavior of neurons and synapses
- Neuromorphic chips (IBM TrueNorth, Intel Loihi) offer energy-efficient and parallel processing for AI workloads
- Neuromorphic computing has applications in robotics, autonomous systems, and brain-computer interfaces