Polymorphic behavior is a key concept in object-oriented programming, allowing objects of different types to be treated uniformly. This section explores how polymorphism is implemented through dynamic dispatch, enabling flexible and extensible code structures.
We'll dive into the mechanics of vtables, virtual functions, and runtime type information. Understanding these implementation details helps programmers write more efficient and maintainable code, balancing flexibility with performance considerations.
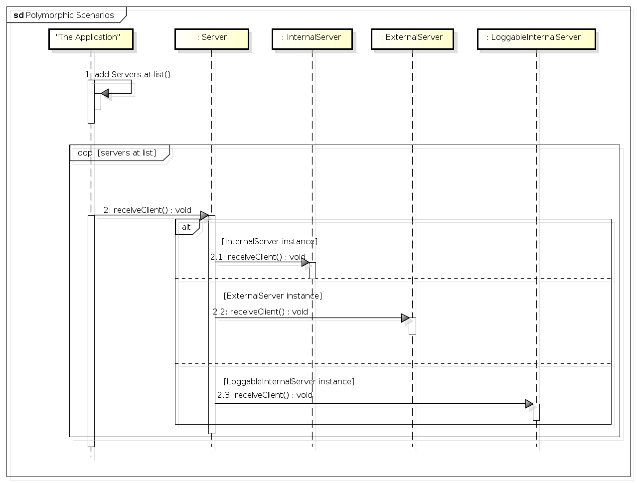
Dynamic Dispatch
Polymorphism and Dynamic Binding
- Polymorphism allows objects of different types to be treated uniformly through a common interface
- Dynamic binding determines which method implementation to call at runtime based on the actual object type
- Virtual functions enable polymorphic behavior by allowing derived classes to override base class methods
- Late binding defers method resolution until runtime, enabling more flexible and extensible code
- Vtables store pointers to virtual functions, facilitating efficient dynamic dispatch in C++ and similar languages
- Runtime Type Information (RTTI) provides type information about objects during program execution, supporting dynamic_cast and typeid operations
Implementation of Dynamic Dispatch
- Compiler generates vtables for classes with virtual functions
- Each object instance contains a hidden pointer to its class vtable
- Vtable stores function pointers to the most derived implementations of virtual methods
- Method calls on base class pointers invoke the correct derived class implementation through vtable lookup
- Performance impact of virtual function calls minimized through vtable caching and inline caching techniques
- Dynamic dispatch enables polymorphic behavior without compromising runtime efficiency
Benefits and Considerations
- Dynamic dispatch supports the Open-Closed Principle by allowing extension without modification
- Enables creation of flexible and reusable code structures (Strategy pattern, Observer pattern)
- Facilitates runtime method selection based on object type, enhancing code adaptability
- Incurs a small performance overhead due to indirect function calls through vtables
- Requires careful design to balance flexibility with performance considerations
- Debugging can be more challenging due to the indirection introduced by virtual function calls

Inheritance and Subtyping
Inheritance Fundamentals
- Inheritance establishes an "is-a" relationship between classes, allowing derived classes to inherit properties and behaviors from base classes
- Subtyping defines a hierarchical relationship where derived types can be used in place of base types
- Method overriding allows derived classes to provide specialized implementations of base class methods
- Liskov Substitution Principle ensures that objects of derived classes can replace objects of base classes without affecting program correctness
Inheritance Mechanisms
- Single inheritance allows a class to inherit from one base class, forming a simple hierarchical structure
- Multiple inheritance enables a class to inherit from multiple base classes, combining functionalities (C++)
- Virtual inheritance resolves ambiguities in multiple inheritance scenarios by ensuring a single instance of shared base classes
- Protected inheritance restricts access to inherited members, allowing fine-grained control over interface exposure
- Private inheritance implements composition through inheritance, hiding base class interface from clients

Design Considerations
- Favor composition over inheritance to promote loose coupling and flexibility
- Use inheritance to model "is-a" relationships and share common behavior among related classes
- Apply the Liskov Substitution Principle to ensure derived classes maintain the contract of base classes
- Consider the impact of inheritance on encapsulation and coupling between classes
- Design for inheritance by declaring virtual destructors in base classes to prevent resource leaks
- Utilize
finalspecifier to prevent further inheritance when designing leaf classes
Abstraction Mechanisms
Abstract Classes
- Abstract classes define common interfaces and partial implementations for derived classes
- Contain at least one pure virtual function, making them non-instantiable
- Serve as base classes for concrete implementations, enforcing a common structure
- Support polymorphic behavior through virtual functions
- Allow mix of concrete and abstract methods, providing default implementations where appropriate
- Enable code reuse through inheritance while maintaining abstraction
Interfaces and Pure Abstract Classes
- Interfaces (pure abstract classes in C++) define contracts without any implementation
- Consist entirely of pure virtual functions, representing a pure abstraction
- Support multiple inheritance, allowing classes to implement multiple interfaces
- Facilitate loose coupling between components by defining clear boundaries
- Enable dependency inversion, allowing high-level modules to depend on abstractions
- Promote modular design and enhance testability through clear separation of concerns
Implementing Abstraction
- Use abstract base classes to define common behavior for a family of related classes
- Implement interfaces to define capabilities that can be mixed into classes independently of their inheritance hierarchy
- Utilize
virtualkeyword for methods that should be overridable in derived classes - Apply
overridespecifier to clearly indicate methods that override base class implementations - Employ
finalspecifier to prevent further overriding of virtual functions in derived classes - Design abstract classes and interfaces to be stable, as changes can impact multiple derived classes