Conditional logic and control flow are fundamental programming concepts that allow developers to create dynamic, responsive code. By using if-else statements, programmers can make decisions based on specific conditions, directing program execution and handling various scenarios.
These tools enable developers to validate input, handle errors, and create complex decision trees. Mastering conditional logic and control flow is essential for writing efficient, flexible programs that can adapt to different situations and user inputs.
Conditional Logic and Control Flow
Syntax of if-else statements
- if keyword introduces conditional statement followed by condition in parentheses and code block for true condition
- else keyword (optional) introduces code block for false condition
- Proper indentation enhances readability while curly braces define code blocks
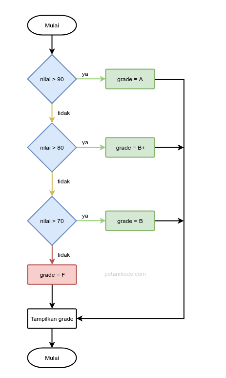
- Nested if-else statements handle multiple conditions using else if for additional checks
- Single-line if statements allow simple conditions without curly braces (x > 0 ? "Positive" : "Non-positive")

Decision-making with if-else
- Conditions evaluated as boolean expressions, comparison results, or function return values
- else if handles multiple outcomes while switch statements offer alternative for multiple conditions
- Best practices include keeping conditions simple and using meaningful variable names
- Common applications include input validation (checking user age), menu-driven programs (selecting options), and game logic (determining win conditions)

Operators in if-else conditions
- Comparison operators: == (equality), != (inequality), > (greater than), < (less than), >= (greater than or equal), <= (less than or equal)
- Logical operators: && (AND), || (OR), ! (NOT)
- Operator precedence determines evaluation order in complex conditions
- Parentheses group conditions for clarity (age >= 18 && (hasLicense || hasPermit))
- Short-circuit evaluation optimizes && and || operators by skipping unnecessary checks
Program flow with if-else
- Directs program execution based on conditions enabling branching and decision making
- Conditionally executes code blocks when specific conditions are met
- Facilitates error handling and input validation providing appropriate error messages
- Controls loop execution using break and continue statements within loops
- Determines function return values based on conditions
- Manages program state updating variables or objects based on conditional logic