If-else statements and nested conditionals are powerful tools in programming. They allow you to create decision-making logic in your code, executing different blocks based on specific conditions.
These structures are essential for controlling program flow. By mastering if-else statements and nested conditionals, you'll be able to write more complex and responsive programs that can handle various scenarios.
If-Else Statements
Basic Structure and Syntax
- If statement executes a block of code when a specified condition evaluates to true
- Syntax for if statement:
if (condition) { code block } - Condition enclosed in parentheses, followed by curly braces containing the code to execute
- Else statement provides an alternative code block to execute when the if condition is false
- Syntax for else statement:
else { code block } - Else-if statement allows testing multiple conditions in sequence
- Syntax for else-if:
else if (condition) { code block } - Can chain multiple else-if statements to create a decision tree
Conditional Expressions and Operators
- Conditional expressions evaluate to either true or false
- Comparison operators used in conditional expressions include:
- Equal to:
== - Not equal to:
!= - Greater than:
> - Less than:
< - Greater than or equal to:
>= - Less than or equal to:
<=
- Equal to:
- Logical operators combine multiple conditions:
- AND:
&& - OR:
|| - NOT:
!
- AND:
- Short-circuit evaluation optimizes performance in logical operations
Advanced If-Else Concepts
- Ternary operator provides a concise way to write simple if-else statements
- Syntax for ternary operator:
condition ? expression1 : expression2 - Switch statements offer an alternative to long chains of else-if statements
- Syntax for switch:
switch (expression) { case value1: code; break; case value2: code; break; default: code; } - Fall-through behavior in switch statements occurs when break statements are omitted
- Guard clauses improve code readability by handling edge cases early in the function

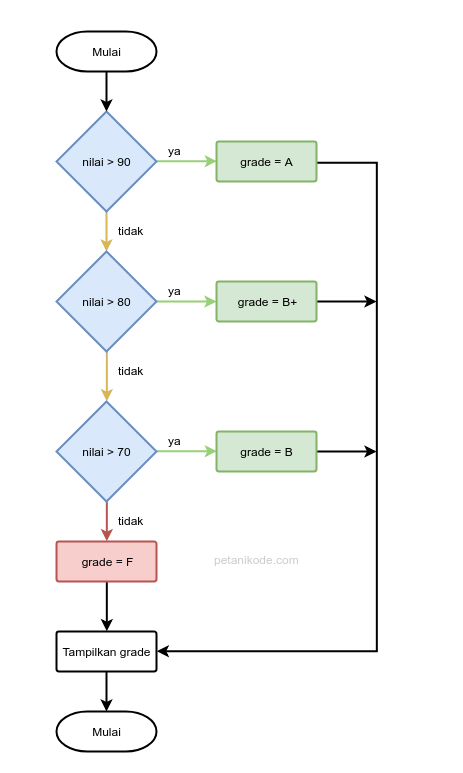
Nested Conditionals
Structure and Implementation
- Nested conditionals involve placing one conditional statement inside another
- Outer conditional statement contains the inner conditional within its code block
- Syntax for nested conditionals:
if (condition1) { if (condition2) { code block } } - Allow for more complex decision-making processes and branching logic
- Can combine different types of conditionals (if, else-if, else) in nested structures
- Useful for scenarios requiring multiple levels of checks or validations
Code Organization and Readability
- Code blocks in nested conditionals defined by curly braces
{ } - Each code block contains the statements to execute when its condition is true
- Proper indentation essential for improving code readability in nested structures
- Consistent indentation helps visualize the hierarchy of conditional statements
- Common practice involves indenting each nested level by one tab or a set number of spaces
- IDEs often provide auto-formatting features to maintain consistent indentation
Best Practices and Considerations
- Limit the depth of nesting to avoid overly complex and hard-to-maintain code
- Consider refactoring deeply nested conditionals into separate functions or switch statements
- Use meaningful variable names and comments to clarify the purpose of each conditional level
- Evaluate the use of guard clauses to reduce nesting and improve code flow
- Be aware of the performance implications of multiple nested conditions
- Test all possible paths through nested conditionals to ensure correct behavior