Data-driven design is all about using real-world info to make better products. By looking at how people actually use stuff, designers can figure out what works and what doesn't. It's like having a crystal ball that shows you exactly what users want.
This approach isn't just guesswork – it's backed up by cold, hard facts. Designers use fancy tools to track clicks, analyze behavior, and even predict future trends. It's a mix of art and science that helps create experiences users will love.
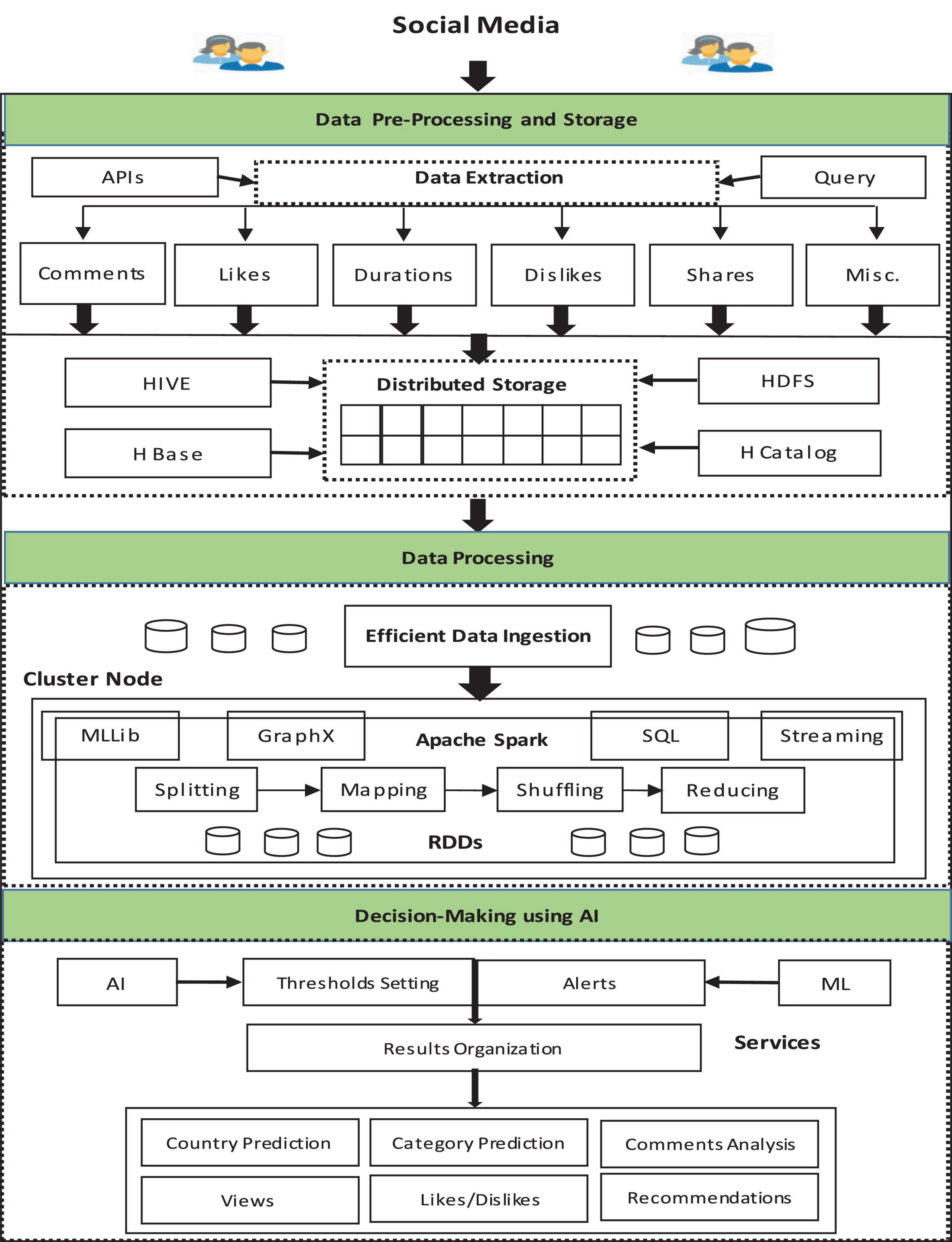
Data Analysis in Design
Leveraging Data for Design Decisions
- Data-Driven Design utilizes empirical evidence to inform design choices and improve user experiences
- User Behavior Analysis examines how users interact with products or interfaces, tracking metrics like click patterns, time spent on pages, and navigation flows
- Quantitative UX Research employs numerical data to measure user satisfaction, task completion rates, and overall usability
- Heat maps visualize user interactions, highlighting areas of high engagement or potential pain points
- Analytics tools (Google Analytics, Mixpanel) provide valuable insights into user demographics, acquisition channels, and conversion funnels
Advanced Analytics Techniques
- Predictive Analytics uses historical data and machine learning algorithms to forecast future user behaviors and trends
- Cohort analysis groups users based on shared characteristics or behaviors, allowing designers to identify patterns over time
- Funnel analysis tracks user progression through key stages of product interaction, pinpointing where users drop off or convert
- Session replay tools record and playback user interactions, offering qualitative insights to complement quantitative data
- Natural Language Processing analyzes user feedback and reviews, extracting sentiment and key themes to inform design improvements

Iterative Design Process
Continuous Improvement Through Testing
- Iterative Design involves repeated cycles of prototyping, testing, and refinement to optimize user experiences
- A/B Testing compares two versions of a design element to determine which performs better based on specific metrics (conversion rates, click-through rates)
- Multivariate Testing evaluates multiple variables simultaneously, allowing designers to identify optimal combinations of design elements
- User feedback loops incorporate direct user input throughout the design process, ensuring alignment with user needs and preferences
- Rapid prototyping techniques (paper prototypes, low-fidelity wireframes) enable quick iteration and testing of design concepts

Data-Driven Optimization Strategies
- Key Performance Indicators (KPIs) guide the iterative process by providing measurable goals for improvement
- Conversion Rate Optimization (CRO) focuses on increasing the percentage of users who take desired actions
- User flow analysis identifies bottlenecks and opportunities for streamlining the user journey
- Heuristic evaluation assesses designs against established usability principles, complementing data-driven approaches
- Agile methodologies facilitate rapid iteration and adaptation based on continuous feedback and data insights
User-Centric Optimization
Personalization Techniques
- Personalization tailors user experiences based on individual preferences, behaviors, and characteristics
- Dynamic content adapts in real-time to user interactions and contextual factors
- Recommendation engines suggest relevant products or content based on user history and similar user profiles
- Location-based personalization customizes experiences based on geographic data (local weather, nearby events)
- Adaptive user interfaces adjust layout, features, or content based on user skill level or frequency of use
User Segmentation Strategies
- User Segmentation divides the user base into distinct groups with shared characteristics or behaviors
- Demographic segmentation categorizes users based on age, gender, income, or other personal attributes
- Behavioral segmentation groups users according to their actions, usage patterns, or product preferences
- Psychographic segmentation considers users' lifestyles, values, and attitudes to inform design decisions
- Micro-segmentation creates highly specific user groups for targeted design interventions and personalized experiences